IcedID Malware Analysis
A detailed writeup for IcedID Malware.
Write-up
ICEDID
In this write-up, I will provide a comprehensive analysis of the IcedID malware.
Basic Info
| File type | DriverDLL |
| SHA-256 | 33cc3816f98fa22354559711326a5ce1352d819c180be4328a72618d20a78632 |
| File size | 62.38 KB (63880 bytes) |
| Sample | https://bazaar.abuse.ch/sample/33cc3816f98fa22354559711326a5ce1352d819c180be4328a72618d20a78632/ |
| VirusTotal | https://www.virustotal.com/gui/file/33cc3816f98fa22354559711326a5ce1352d819c180be4328a72618d20a78632 |
Advanced Static Analysis
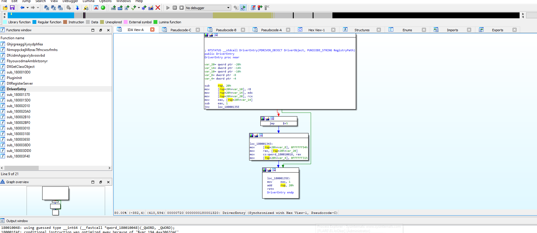
At first glance, the sample has a DriverEntry which does nothing.
After examining the exports and conducting some analysis, I found that this function is used to decrypt data that looked like an executable file but was encrypted.
Viewing XREFS to find a proper instruction to start calling the decryption function, I used this because it has the most functionality of the driver. 
Advanced Dynamic Analysis
To dump the dropped executable, we need to move to dynamic analysis and step over the decryption function.
After dumping this data, I got the dropped file
Dropped File Analysis
Basic Info
| File type | DLL |
| SHA-256 | 9ff5c9ce0d1536ce8b043b10758453e3349a82cc31195ca57250a272e65b4da4 |
| VirusTotal | https://www.virustotal.com/gui/file/9ff5c9ce0d1536ce8b043b10758453e3349a82cc31195ca57250a272e65b4da4 |
Advanced Static Analysis
At first glance, the dropped file is a DLL that calls CreateThread with a StartAddress as a parameter, which contains the functionality of the malware.
Taking a deeper look, there are many WinAPIs related to network connections.
During my analysis, I noticed the decryption process of a potential C2 server.
I created this Python script for the decryption process:
1
2
3
4
5
6
7
8
9
10
11
12
13
14
15
16
17
18
19
20
import struct
data = [0x0DB, 0x0D9, 0x0F9, 0x0DF, 0x05, 0x074, 0x056, 0x01B,0x04D, 0x04F, 0x0AE, 0x01B, 0x056, 0x0D, 0x052, 0x09C,0x05C, 0x073, 0x0AB, 0x05, 0x094, 0x04E, 0x0EF, 0x0E3,0x0B, 0x08C, 0x0C1, 0x0ED, 0x0D0, 0x02, 0x05A, 0x0FB,0x07, 0x06, 0x0FC, 0x048, 0x09C, 0x09, 0x0A8, 0x05,0x0B8, 0x0B, 0x04A, 0x012, 0x0BB, 0x04E, 0x06D, 0x090,0x05D, 0x0D0, 0x06D, 0x09F, 0x0E, 0x09B, 0x0EB, 0x04A,0x0AA, 0x015, 0x0EE, 0x017, 0x0C, 0x0CC, 0x0B0, 0x087,0x0B6, 0x085, 0x051, 0x0C9, 0x077, 0x011, 0x020, 0x07E,0x029, 0x02E, 0x0C0, 0x068, 0x022, 0x07B, 0x02B, 0x0B2,0x03E, 0x01A, 0x0CF, 0x05, 0x0CB, 0x0B1, 0x065, 0x03D,0x018, 0x06E, 0x0D7, 0x017, 0x04A, 0x0CC, 0x0D6, 0x09B,0x038, 0x0B2, 0x042, 0x017, 0x0FA, 0x0B0, 0x0E5, 0x0A0,0x055, 0x039, 0x07D, 0x0C6, 0x0E3, 0x075, 0x063, 0x047,0x0C, 0x0FA, 0x0BF, 0x03C, 0x01F, 0x043, 0x094, 0x063,0x09E, 0x054, 0x03A, 0x0F6, 0x0A8, 0x0D2, 0x06B, 0x0CB]
res = bytearray()
def decrypt_data(data):
decrypted_data = []
for i in range(32):
decrypted_byte = data[i] ^ data[i + 64]
decrypted_data.append(decrypted_byte)
return decrypted_data
decrypted_data = decrypt_data(data)
for i in range(4):
res.append(decrypted_data[i])
print("Campaign ID:",struct.unpack("<I", res[:4])[0])
decrypted_string = ''.join(chr(b) for b in decrypted_data)
print("C2:",decrypted_string[4:19])
decrypt_data(data)
output:
1
2
Campaign ID: 380132461
C2: revedanstvy.bid
advanced dynamic analysis
Moving to dynamic analysis for better understanding… After the decryption, it will call another function that will try to reach aws.amazon.com, probably to test the connection.
Then it will gather a cookie with the Campaign ID as shown here:
Also, after some stepping, there is more interesting data being added to that cookie:
Cookie: __gads=380132461:0:7072:120; _gat=10.0.1337.64; _ga=1.591523.2020557398.296; _u=464C415245:454C4A6F4F6B6572:32424538374241453432333036464332; __io=21_2941567468_1821201458_2357033311; _gid=400849BBD93A
I noticed that each field of this cookie is actually gained from different function calls used to get info about our machine.
And a quick analysis for this, this is how they are mapped
I’ve named each function with the type of info they return depending on the called function.
The cookie value will change from time to time and from machine to machine because all the gathered information in this cookie is gained from our machine’s info, so it’s not static, of course, for all users or runs.
This data will be used alongside the C2 server in the same function that was used for the Amazon server, which is responsible for connecting to the C2 and waiting for a response.
The flow is described in the image
As the server is down, we can’t take the proper jump, which from static analysis we know is responsible for writing a file to the system in c:\\ProgramData\\, which will probably be the second stage of the malware downloaded from the C2 server.

CAPA Results
Initial Sample
| ATT&CK Tactic | ATT&CK Technique |
|---|---|
| EXECUTION | Shared Modules T1129 |
| MBC Objective | MBC Behavior |
|---|---|
| CRYPTOGRAPHY | Hashed Message Authentication Code [C0061] |
| DISCOVERY | Code Discovery::Enumerate PE Sections [B0046.001] |
| PROCESS | Create Thread [C0038] |
| Resume Thread [C0054] |
| Capability | Namespace |
|---|---|
| authenticate HMAC | data-manipulation/hmac |
| implement COM DLL | executable/pe |
| create thread | host-interaction/thread/create |
| resume thread | host-interaction/thread/resume |
| access PEB ldr_data | linking/runtime-linking |
| enumerate PE sections (2 matches) | load-code/pe |
| parse PE header | load-code/pe |
| resolve function by parsing PE exports (2 matches) | load-code/pe |
Dropped Sample
| ATT&CK Tactic | ATT&CK Technique |
|---|---|
| DEFENSE EVASION | Obfuscated Files or Information T1027 |
| DISCOVERY | Account Discovery T1087 |
| File and Directory Discovery T1083 | |
| System Information Discovery T1082 | |
| System Owner/User Discovery T1033 | |
| EXECUTION | Shared Modules T1129 |
| MBC Objective | MBC Behavior |
|---|---|
| ANTI-BEHAVIORAL ANALYSIS | Debugger Detection::Anti-debugging Instructions [B0001.034] |
| COMMUNICATION | HTTP Communication::Create Request [C0002.012] |
| HTTP Communication::Get Response [C0002.017] | |
| HTTP Communication::Read Header [C0002.014] | |
| HTTP Communication::WinHTTP [C0002.008] | |
| DATA | Encode Data::XOR [C0026.002] |
| Non-Cryptographic Hash::FNV [C0030.005] | |
| DEFENSE EVASION | Obfuscated Files or Information::Encoding-Standard Algorithm [E1027.m02] |
| DISCOVERY | File and Directory Discovery [E1083] |
| System Information Discovery [E1082] | |
| FILE SYSTEM | Create Directory [C0046] |
| Writes File [C0052] | |
| PROCESS | Create Thread [C0038] |
| Terminate Process [C0018] |
| Capability | Namespace |
|---|---|
| execute anti-debugging instructions (2 matches) | anti-analysis/anti-debugging/debugger-detection |
| initialize WinHTTP library | communication/http |
| read HTTP header | communication/http |
| prepare HTTP request | communication/http/client |
| receive HTTP response | communication/http/client |
| encode data using XOR (2 matches) | data-manipulation/encoding/xor |
| hash data using fnv | data-manipulation/hashing/fnv |
| implement COM DLL | executable/pe |
| get common file path (3 matches) | host-interaction/file-system |
| create directory | host-interaction/file-system/create |
| write file on Windows (2 matches) | host-interaction/file-system/write |
| get hostname (2 matches) | host-interaction/os/hostname |
| terminate process | host-interaction/process/terminate |
| get session user name | host-interaction/session |
| get user security identifier (2 matches) | host-interaction/session |
| create thread | host-interaction/thread/create |
| link function at runtime on Windows (5 matches) | linking/runtime-linking |
| parse PE header | load-code/pe |
Conclusion
Key Findings:
- Initial Sample Analysis:
- File Type: DriverDLL
- SHA-256:
33cc3816f98fa22354559711326a5ce1352d819c180be4328a72618d20a78632 - The initial sample’s
DriverEntryfunction decrypts an embedded executable, which is subsequently dropped and executed.
- Dropped File Analysis:
- File Type: DLL
- SHA-256:
9ff5c9ce0d1536ce8b043b10758453e3349a82cc31195ca57250a272e65b4da4 - The dropped DLL employs several WinAPIs related to network connections, indicating its intent to communicate with external servers.
- Decryption Process:
- We identified and decrypted a potential Command and Control (C2) server address embedded within the dropped file.
- The decrypted C2 address:
revedanstvy.bid
- Dynamic Analysis:
- The malware attempts to establish an internet connection, initially testing with
aws.amazon.com. - It then gathers machine-specific information, forming a complex cookie value used in communications with the C2 server.
- Observed cookie example:
__gads=380132461:0:7072:120; _gat=10.0.1337.64; _ga=1.591523.2020557398.296; _u=464C415245:454C4A6F4F6B6572:32424538374241453432333036464332; __io=21_2941567468_1821201458_2357033311; _gid=400849BBD93A
- The malware attempts to establish an internet connection, initially testing with
- Behavioral Observations:
- The malware awaits further instructions from its C2 server to proceed with additional stages of its attack, which likely include downloading and executing further payloads.
- Due to the C2 server being down, the malware’s next steps, which involve writing a file to
c:\\ProgramData\\, could not be fully observed.
Indicators of Compromise (IOCs)
- File Hashes:
- Initial Sample:
33cc3816f98fa22354559711326a5ce1352d819c180be4328a72618d20a78632 - Dropped File:
9ff5c9ce0d1536ce8b043b10758453e3349a82cc31195ca57250a272e65b4da4
- Initial Sample:
- C2 Server:
revedanstvy.bid
- Network Indicators:
- Initial test connection:
aws.amazon.com(legitimate server) - C2 Communication patterns involving complex cookie values:
- Example Cookie:
__gads=380132461:0:7072:120; _gat=10.0.1337.64; _ga=1.591523.2020557398.296; _u=464C415245:454C4A6F4F6B6572:32424538374241453432333036464332; __io=21_2941567468_1821201458_2357033311; _gid=400849BBD93A
- Example Cookie:
- Initial test connection:
- File Paths:
- Potential dropped file path:
c:\\ProgramData\\
- Potential dropped file path:





